(online db and sql editor)
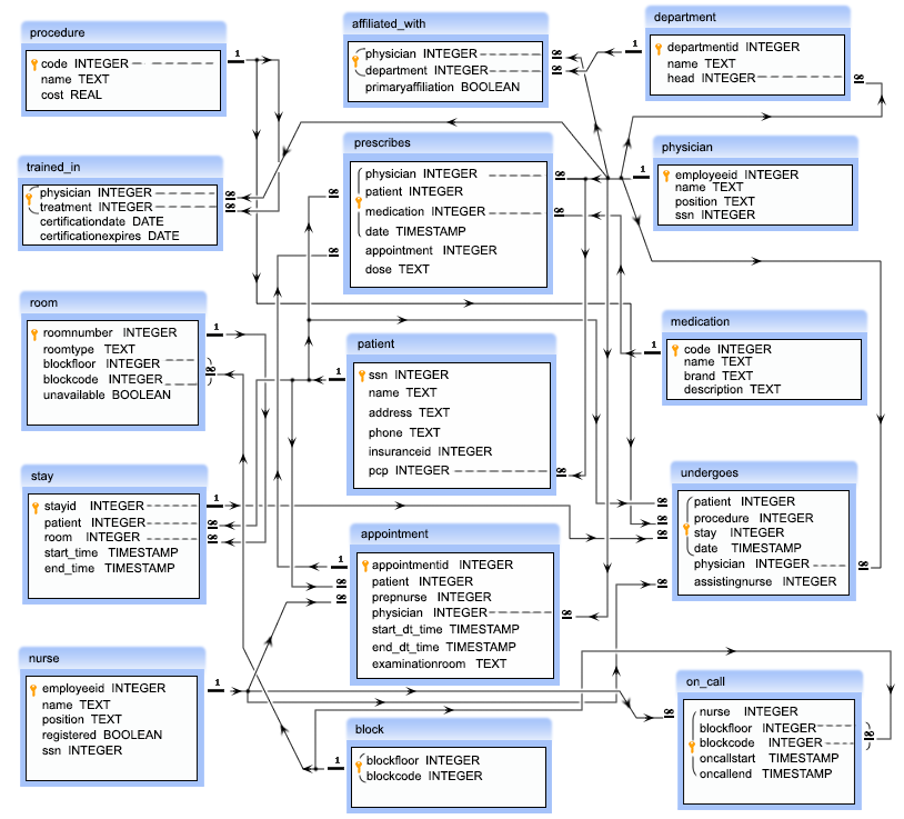
Dato lo schema relazione come da immagine iniziare a consultare le tabelle implicate:
List of tables in the hospital database:
- physician
- department
- affiliated_with
- procedure
- trained_in
- patient
- nurse
- appointment
- medication
- prescribes
- block
- room
- on_call
- stay
- undergoes

physician:
- employeeid – this is a unique ID of a physician
- name – this is the name of a physician
- position – this is the designation of a physician
- ssn – this is a security number of a physician
department:
- departmentid – this is a unique ID for a department
- name – this is the name of a department
- head – this is the ID of the physician who is the head of a department, referencing to the column employeeid of the table physician
affiliated_with:
- physician – this is the ID of the physicians which is referencing to the column employeeid of the physician table
- department – this is the ID the department which is referencing to the column departmentid of the department table
- primaryaffiliation – this is a logical column which indicate that whether the physicians are yet to be affiliated or not
- Note: The combination of physician, department will come once in that table.
procedure:
- code – this is the unique ID of a medical procedure
- name – the name of the medical procedure
- cost – the cost for the procedure
trained_in:
- physician – this is ID of the physicians which is referencing to the column employeeid of the physician table
- treatment – this is the ID of the medical procedure which is referencing to the column code of the procedure table
- certificationdate – this is the starting date of certification
- certificationexpires – this is the expiry date of certification
- Note: The combination of physician and treatement will come once in that table.
patient:
- ssn – this is a unique ID for each patient
- name – this is the name of the patient
- address – this is the address of the patient
- phone – this is the phone number of the patient
- insuranceid – this is the insurance id of the patient
- pcp – this is the ID of the physician who primarily checked up the patient which is referencing to the column employeeid of the physician table
nurse:
- employeeid – this is the unique ID for a nurse
- name – name of the nurses
- position – the designation of the nurses
- registered – this is a logical column which indicate that whether the nurses are registered for nursing or not
- ssn – this is the security number of a nurse
appointment:
- appointmentid – this is the unique ID for an appointment
- patient – this is the ID of each patient which is referencing to the ssn column of patient table
- prepnurse – the ID of the nurse who may attend the patient with the physician, which is referencing to the column employeeid of the nurse table
- physician – this is the ID the physicians which is referencing to the employeeid column of the physician table
- start_dt_time – this is the schedule date and approximate time to meet the physician
- end_dt_time – this is the schedule date and approximate time to end the meeting
- examinationroom – this the room where to meet a patient to the physician
medication:
- code – this is the unique ID for a medicine
- name – this is the name of the medicine
- brand – this is the brand of the medicine
- description – this is the description of the medicine
prescribes:
- physician – this is the ID of the physician referencing to the employeeid column of the physician table
- patient – this is the ID of the patient which is referencing to the ssn column of the patient table
- medication – the ID of the medicine which is referencing to the code of the medication table
- date – the date and time of the prescribed medication
- appointment – the prescription made by the physician to a patient who may taken an appointment which is referencing to column appointmentid of appointment table
- dose – the dose prescribed by the physician
- Note: The combination of physician, patient, medication, date will come once in that table.
block:
- blockfloor – ID of the floor
- blockcode – ID of the block
- Note: The combination of blockfloor, blockcode will come once in that table.
room:
- roomnumber – this is the unique ID of a room
- roomtype – this is type of room
- blockfloor – this is the floor ID where the room in
- blockcode – this is the ID of the block where the room in
- unavailable – this is the logical column which indicate that whether the room is available or not
- Note: The of blockfloor, blockcode columns are refercing to the combination of blockfloor and blockcode columns of the table block.
on_call:
- nurse – this is ID of the nurse which is referencing to the employeeid column of the table nurse
- blockfloor – this is the ID of the floor
- blockcode – this is the ID of block
- oncallstart – the starting date and time of on call duration
- oncallend – the ending date and time of on call duration
- Note: The combination of nurse, blockfloor, blockcode, oncallstart, oncallend will come once in that table and the combination of blockfloor, blockcode columns are refercing to the combination of blockfloor and blockcode columns of the table block .
stay:
- stayid – this is unique ID for the admission
- patient – this is the ID of the patient which is referencing the ssn column of patient table
- room – this is the ID of the room where the patient admitted and which is referencing to the roomnumber column of the room table
- start_time – this is the time when a patient admitted
- end_time – this is the time how long a patient is staying
undergoes:
- patient – this is ID of the patient which is referencing to the ssn column of the patient table
- procedure – this is ID of the procedure and referencing to the code column of the procedure table
- stay – this is the ID admission of a patient, which is referencing to the stayid column of the stay table
- date – this is the date when a patient undergoes for a medical procedure
- physician – this is the ID of a physician which is referencing to the column employeeid of the table physician
- assistingnurse – this is the ID of a nurse who will assists the physician, referencing to the column employeeid of the table nurse
- Note: The combination ofpatient, procedure, stay, date will come once in that table.
The database for hospital management system used for this exercises is based upon a database available in wikipedia. Sturcture and Data are may have gone through alterations sporadically.
Ecco le query necessarie per iniziare ad interrogare il DB:
1 query: Table nurse:
Results:
employeeid | name | position | registered | ssn
101 | Carla Espinosa | Head Nurse | t | 111111110
102 | Laverne Roberts | Nurse | t | 222222220
103 | Paul Flowers | Nurse | f | 333333330
go to editor to try to code the right query:
2) Write a query in SQL to find the name of the nurse who are the head of their department.
Sample table: nurse
employeeid | name | position | registered | ssn ————+—————–+————+————+———– 101 | Carla Espinosa | Head Nurse | t | 111111110 102 | Laverne Roberts | Nurse | t | 222222220 103 | Paul Flowers | Nurse | f | 3333333303Write a query in SQL to obtain the name of the physicians who are the head of each department.
Sample table: physician
employeeid | name | position | ssn ————+——————-+——————————+———– 1 | John Dorian | Staff Internist | 111111111 2 | Elliot Reid | Attending Physician | 222222222 3 | Christopher Turk | Surgical Attending Physician | 333333333 4 | Percival Cox | Senior Attending Physician | 444444444 5 | Bob Kelso | Head Chief of Medicine | 555555555 6 | Todd Quinlan | Surgical Attending Physician | 666666666 7 | John Wen | Surgical Attending Physician | 777777777 8 | Keith Dudemeister | MD Resident | 888888888 9 | Molly Clock | Attending Psychiatrist | 999999999Write a query in SQL to obtain the name of all those physicians who completed a medical procedure with certification after the date of expiration of their certificate, their position, procedure they have done, date of procedure, name of the patient on which the procedure had been applied and the date when the certification expired.
Sample table: physician
Sample table: undergoes
Sample table: patient
Sample table: procedure
Sample table: trained_in
35. Write a query in SQL to obtain the names of all the nurses who have ever been on call for room 122. Go to the editor
Sample table: nurse
Sample table: on_call
Sample table: room
36. Write a query in SQL to Obtain the names of all patients who has been prescribed some medication by his/her physician who has carried out primary care and the name of that physician.
Sample table: patient
Sample table: prescribes
Sample table: physician
37. Write a query in SQL to obtain the names of all patients who has been undergone a procedure costing more than $5,000 and the name of that physician who has carried out primary care. Go to the editor
Sample table: patient
Sample table: undergoes
Sample table: physician
Sample table: procedure
Sample table: appointment
Sample table: patient
Sample table: nurse
Sample table: physician
Write a query in SQL to Obtain the names of all patients whose primary care is taken by a physician who is not the head of any department and name of that physician along with their primary care physician.
Sample table: patient
Sample table: department
Sample table: physician